RSE| CROPUP:无需实地样本的跨年份作物制图更新框架  

 

RSIDEA研究组针对当前作物制图严重依赖地面样本的问题,提出了一种无需实地样本,历史产品驱动的跨年份作物制图更新框架,实现地面样本缺失下的作物制图更新。相关研究成果“CROPUP: Historical products are all you need? An end-to-end cross-year crop map updating framework without the need for in situ samples”发表在Remote Sensing of Environment(RSE)遥感领域国际权威期刊上。测绘遥感信息工程国家重点实验室(国重)博士生雷蕾为第一作者,遥感信息工程学院王心宇副教授为通讯作者,国重张良培教授、钟燕飞教授,广州市城市规划勘测设计研究院胡鑫博士为共同作者。

研究背景

及时准确的作物制图对土地资源管理,农业补贴、政策制定具有重要意义。传统的作物制图方法依赖于实地获取的样本,但是在实际应用中,作物的采集过程十分耗时费力、且获取成本高,覆盖范围有限。相比于地面样本,作物制图的历史产品获取容易、成本低且覆盖范围广,可以为基于遥感影像的作物提取提供先验知识。然而由于作物的轮种以及历史产品的精度有限,导致作物制图的历史产品无法直接作为目标年份的标签,同时由于不同年份时序影像数目的差异和生长气候变化导致作物物候特征不一致,使得历史年份训练的模型难以直接用于目标年份的作物制图更新。

针对上述问题,武汉大学RSIDEA团队提出了CROPUP框架,该框架提出了一个不等时序特征提取网络,统一不同年份影像的特征维度,并通过结合无监督去噪技术和迁移学习方法,有效去除历史产品中的错误标签,并对齐不同年份特征分布,提高模型在从历史年份中所学习的知识的准确性,以及跨年份知识的一致性,实现端到端的跨年份作物制图更新。

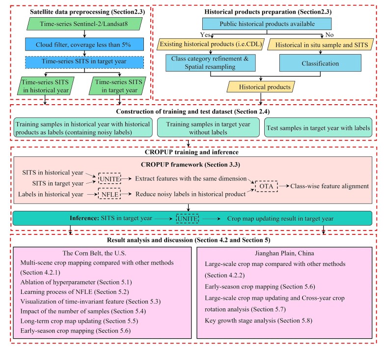
方法概述

针对历史产品中的标签噪声问题,引入一个可学习的变量表示无噪标签,通过历史产品和模型高置信的预测结果共同迭代更新,得到历史年份的无噪标签。

针对不同年份物候特征差异的问题,通过不等时序特征提取网络得到与输入时序长度无关的深度特征,并基于跨年份的特征和校正后的历史产品构建代价矩阵,衡量不同年份相同类别间的特征相似性,通过拉近同类别的特征距离实现跨年份知识的迁移。

CROPUP整体工作流说明图
CROPUP核心网络结构图

实验验证

实验在美国玉米带的爱荷华州、北达科他州、俄亥俄州开展不同场景(不同作物类别数目)的作物制图更新。实验结果表明CROPUP在农作物类型增加的多种农业场景中均表现出优异的性能,验证了CROPUP在农作物制图更新中的鲁棒性和应用潜力。

实验区域:美国玉米带以及中国湖北省江汉平原
基于2019年作物制图历史产品实现的2020年的作物制图更新结果(a)爱荷华州,(b)北达科他州,(c)俄亥俄州

在讨论章节,讨论了在测试集上不同的样本采样策略对结果的影响,结果表明窗口采样的精度高于随机采样,这是由于随机采样可能会选到更多的噪声样本,而窗口采样可以保证测试集上样本的准确度。同时测试数据集上中心像素的置信度阈值对分类精度的影响总体较小,远小于不同采样策略对分类精度带来的影响。

测试集上不同的样本采样策略及中心像素置信度对结果的影响

实验在爱荷华州开展了长时序的作物制图更新研究,探究历史产品在作物制图更新时的高效迁移期。实验结果表明长时序跨年份作物制图更新中,历史产品的高效迁移期为五年。

历史产品驱动的长时序农作物制图更新验证

在讨论章节,还讨论了不同模块的有效性。通过对历史产品噪声标签去除模块的效果分析,验证了所提出的历史噪声标签去除模块可以有效地学习无噪标签的分布,并对历史产品中的噪声标签进行去除,使得噪声标签去除后的精度高于手工加入噪声后的基线精度,同时有效改善了跨年份特征对齐的效果。

历史产品噪声去除模块效果分析

通过核密度估计对跨年份特征的一致性进行了可视化评估,并采用KDE特征分布的重叠程度和光谱角填图进行定量化评估,结果表明所提出的方法可以有效提升跨年份特征的一致性。

跨年份特征的一致性评估

研究应用

研究以江汉平原为例,验证所提出的方法在大面农作物制图与作物轮种方面的应用。研究利用CROPUP基于2020年的作物制图的结果,实现了2021-2022的作物制图更新,并根据三年的作物制图结果绘制了江汉平原的轮种图。

2020-2022年江汉平原轮种图

下载与使用

CROPUP算法的代码已公开,供学术用途下载和使用,期待与各界科研人员交流。详细信息与下载链接请访问以下网址:

主页:http://rsidea.whu.edu.cn/resource_sharing.htm

Github主页:https://github.com/LL0912/CROPUP

版权及联系方式

CROPUP算法版权归智能化遥感数据提取分析与应用研究组(RSIDEA)所有,该研究组隶属于武汉大学测绘遥感信息工程国家重点实验室(LIESMARS),仅限于学术目的使用,并需引用以下论文,任何商业用途均被禁止。

参考文献:

Lei Lei, Xinyu Wang, Liangpei Zhang, Xin Hu, and Yanfei Zhong . CROPUP: Historical products are all you need? An end-to-end cross-year crop map updating framework without the need for in situ samples. Remote Sensing of Environment, (RSE), 2024, 315, 114430. Doi: 10.1016/j.rse.2024.114430.

如果您在使用CROPUP时有任何问题或反馈,请联系:

雷蕾博士: leilei912@whu.edu.cn

王心宇副教授:wangxinyu@whu.edu.cn

供稿:雷蕾    排版:柯天    审核:吴娇、王心宇

 
 
end_bar